Yes you are right , probably audio over IP and no record at all.
Perhaps Stamatiski can give more detail about the audio pc processing he is doing and applications and workflow used.
+ Reply to Thread
Results 61 to 90 of 122
-
-
Exactly!
The purpose is streaming audio, only. Not even recording.
This is a photo to show you how I used to transmit HDMI audio up to now
[Attachment 51843 - Click to enlarge]
This is a 7.1 DAC which has been modified.
The audio is captured right before the analog section in i2S format. A i2s to SPDIF transceiver was giving the 8 LPCM channels in 4 SPDIF pairs.
But under the light of AoIP this is not enough for my needs anymore.
The OPPO 95 has two HDMI outputs and you can configure to use the one for video and the other for audio. Once the stream is received WITH identifiable windows drivers PER CHANNEL, then DANTE VIA should be able to translate them into DANTE protocol.
[Attachment 51841 - Click to enlarge]
Then the signal can be sent to virtually infinite destinations through this matrix DANTE controller
[Attachment 51842 - Click to enlarge]
I need this signal management to pass the signal simultaneously to various processors. My main DIY topic of interest has to do with active speakers. That is a whole other chapter beyond the scope of this thread so I would not want to add more irrelevant information
So, long story short: Once I can transmit successfully the 8 LPCM channels signal straight to my PC, I can stream it and MANAGE it.
I hope I gave you the picture.Last edited by stamatiski; 4th Feb 2020 at 03:38.
-
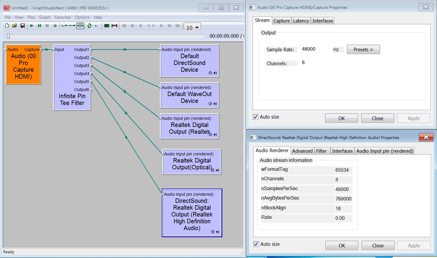
Sorry to bother you again guys but could someone please post a screenshot of the Megawell drivers (deployed) as they appear on windows device manager and windows sound control panel?
Do they appear as separate channels or as single device? -
Not sure if it's exactly what you do want but I made some screenshots from device manager, recording devices and audio options in Vdub2 related to Magewell pro Hdmi. The magewell has two audio capture pins and you need an application that can connect to the WDM that is the one that does multi channel (8) if the application do connect to the other pin you will have only audio down mixed to stereo 2 channels.
Edit: Add the two capture pins info zip fileLast edited by FLP437; 4th Feb 2020 at 15:13.
-
THANK YOU so much!
I just wanted to understand how windows acomodate the device. I believe that it will do the job. I am ordering the card tonight.
Just explain to me please: which application exactly has to be started for mch operation? Is it included in SDK folders? Could I script it so as to run with windows permanently? -
I can be wrong as I’m no audio expert, but I think that to use a multi channel audio feature it will be needed:
1- Hardware support
2- Driver support
3- Application support
The problem it's to me the application itself that needs to support the feature and the wdm driver support in this case to support the Magewell card that do support this feature natively.
As I view the situation but I can be wrong , I think there isn’t a specific application that must me started to initiate multi-channel support , it is supported natively by the Magewell card, and what you do need is an application that do support multi-channel and wdm audio class devices.
The applications that I know that can connect to the wdm audio capture pin are the utility multiaudiocapture that comes as an example in the SDK, the Magewell capture express application that is provided for free to capture and stream video and audio multi-channel ( only mp4 and AAC), virtualDub2,and FFmpeg. There are a large list of magewell compatible software for capture and streaming perhaps some of them will do multi-channel, but I don´t know.
If the application only supports wasapi, direct sound or MME it will connect I think to a specific capture pin in the Magewell and it will be limited to stereo 2 channel , if the application does support wdm and multi channel itself it will probably connect to the magewell wdm pin and you will get multi-channel support.
shekh the virtualdub 2 developer as made the necessary modifications to VDub2 to support wdm audio class devices and Magewell cards in particular perhaps if you contact him he can clarify what is necessary to connect to the magewell wdm capture pin to assure a successful connection for using multi channel.
Perhaps Dante Via does support wdm and can connect directly to the magewell wdm pin?
GraphStudioNext also does support the Magewell Wdm pin connection and perhaps you can use it for your purpose .It's a graphical environment where you can design and test different workflows ( see an example for capture some posts before and a new one
[Attachment 51863 - Click to enlarge]Last edited by FLP437; 4th Feb 2020 at 20:59. Reason: graphstudioNext inclusion
-
I'm reading this but I'm not sure how I can help. Not everything needs to be directshow though. Some tool that declares magewell sdk support exists? Don't be confused by wdm an pins - this is directshow stuff.
-
After FLP437's screenshots I concluded that in my case the card could work even out of the box.
Anyway, I ordered the card.
I will post the results.
FLP437, you are always very analytical and willing to help. Many thanks again. -
Hello again,
the card has arrived, I installed it. Works fine.
However the news for the 8 channel output are not good for me.
No matter what method I tried the card will either output front L/R channels or downmix to 2 channels.
[Attachment 52033 - Click to enlarge]
Which is a shame really because the 8 channels ARE THERE! You can even see their waveforms!
In terms of output the Capture pro is recognized as 2 channel device.
I cannot get it to be recognized as 8 channel audio.
I can see that the 8 channels are being succesfully captured but I take as output only the front left/right when using Capture Express or MultiAudioCapture.
Using the DS graph I get a downmixed 2 channel output.
Again, pls see the second screenshot in Dante Controller, where even the JRiver Media Center, which is merely a software engine, can be recognized as 6 channel device, and it works pretty well too.
What really puzzles me is the fact that even using the SDK included 'MultiAudioCapture' example, the multichannel LPCM signals are being captured succesfully but only the front 2 are destined to the output.
I had a look at the multichannel enabling directions but I am not a developer, I am a field-application guy, so I can hardly read these, let alone to understand them. -
I'm not sure what might be happening.
Recording works fine with several tools multiaudiocapture, magewell capture express, virtualdub2 , graph studio next, etc
Have in mind that there are two audio capture pins in the card and for multi channel audio only the wdm do works.
Perhaps dante and other applications are connecting to the default pin that doesn't do multichannel. -
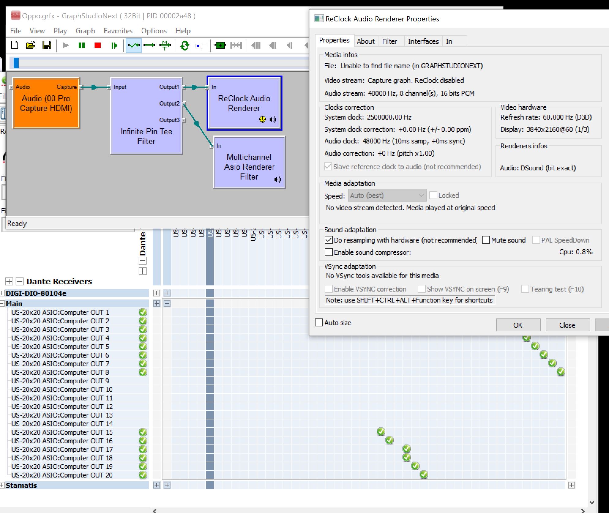
Finally!
After a frustrating period I found the solution. This magic driver which, apparently, was quite ironycally already on this site https://www.videohelp.com/software/Multichannel-ASIO-DirectShow-Renderer
[Attachment 52216 - Click to enlarge]
The driver when loaded will present not just 8 but 16 channels on my DANTE controller. All channels are normally seperated, it is a true multichannel streamer and, moreover, it is ASIO.
BUT
There still is another serious problem. After some time of operation (15 maybe 20 minutes) the sound gets distorted. It starts with fragmented pops and clicks and soon enough becomes seriously distorted, as if you play in very high levels.
I have to stop the studiographnext, close it down and open it again. After relaunching the sound is perfect again, then after some minutes you start to get pops and clicks > distortion etc...
It is as if you try to reproduce an audio file with very small buffer size and the device cannot handle it.
Any clues?
Many thanks -
I am not sure if the problem was overcome or not because there are two conflicting information, this one in the videohelp identifying problems and another one on the blog of the driver developer post by you where everything is apparently solved.
Assuming this is the more up to date info and you are really experiencing problems after some time could it happens that the driver is the solution and the problem simultaneously?
Reading the driver developer blog could it be that you are using settings that the driver can´t cope with ? For instance they do say “ The renderer uses WdlResampler from NAudio library, and as such in sinc-mode it is too slow to cope with 192kHz” .
There are also indications on the same blog of problems with lav filters after 25 min which seems to have some similarity with the indicated problem, others seem to have minimized the problem with the insertion of the filter Asio 4ll in the setting of the filter rather than using it directly ( the external sound card brings a little better sound no cracks, but always a phase shift).
If I were you I will put the situation directly to the driver developer to see if he can identify the problem.Last edited by FLP437; 5th Mar 2020 at 10:20.
-
Thanks for your answer!
After some thought research and tests I am looking into this https://github.com/cplussharp/graph-studio-next/issues/291
I think problems in stable reference clocking is the main reason also for the other similar issues (including phase shifts)
Stop and restart the filter in Graphstudionext and you have perfect sound/channel separation/phase, until the point that small repeated clocking errors are being accumulated with all the unwanted results. This point is not specific. Could take 2 minutes of operation, sometimes 10 minutes of operation or more.
Apart from the fact that I am using 8 channels I don't think I am pushing the driver to its edge as I operate @ fixed 48khz.
I will look at it again, try to gather evidence if possible and then I will contact the developer.
Do you agree that clocking could be the problem? -
I am streaming @ 8 channels for a couple of hours now with this configuration.
No phase shifts.
No glitches or other distortion at all.
I will report again.
[Attachment 52375 - Click to enlarge] -
No, it is not fixed.
It is surely much-much better, but definately not fixed.
Phase shifts may occur again. The frequency they appear does not compare with the previous mess. But they'll come at some point again. Rare pops appear too. -
New configuration.
Approx 6-7 hours of streaming witho NO phase shifts, just very rare pops, in fact none during the last hour.
[Attachment 52380 - Click to enlarge]
However, there seems to be enormous processing as shown there in sync correction. Cpu usage 7% to 8% (!) and my processor is an i7 7700K..
Yes, I can definatelly listen to the music.
No, this can't be a permanent solution.
It is a sync problem.
I will send my findings to the developer. -
New version Multichannel ASIO Renderer 3.1*
supposedly it does includes fixes for phase shift and crackling issues. Perhaps this new version solves yours problems. -
Thank you @FLP437 and @stamatiski for all the work you have done here, in particular documenting and sharing the whole process
.
I'm also trying to figure out a process for extracting the audio from a HDMI source, with the end goal of getting it to a USB DAC as PCM. I have no interest in the video source at this time.
For example, here is what I envision in more detail:
1. HDMI 2.1 TV - Source device
2. HDMI 2.1 cable from TV's eARC output to a capture card's HDMI input [Which probably needs to be HDMI 2.1 compliant - to be sure]
- eARC is important here because I want to be able to get all raw high-res formats such as Dolby Digital Plus (up to 7.1 channel), Dolby TrueHD (up to 7.1 channel), Dolby Atmos, DTS-HD High Resolution Audio (up to 7.1 channel), DTS-HD Master Audio (up to 7.1 channel), DTS:X etc..
- Would the Magewell Pro capture card work with eARC? (i.e. can the above high-res formats be captured, or do we need to wait for a fully compliant HDMI 2.1 capture card?). Perhaps we make the eARC work on the capture card with some EDID tweaking?
- Will HDCP be a problem? [From what I understand, it can be worked around with the Magewell capture card..
]
3. Use a software decoder/media player, such as JRiver and configure it to use the capture card's Windows Audio output device
4. Use JRiver to decode (or bitstream) and customise the audio to my needs (e.g. Custom downmixing, room correction etc..)
5. Use JRiver to output PCM to the DAC via USB
Given my current understanding, I'm not sure if this process is fully realisable yet, but I'd appreciate your insights and comments in regards to what I'm trying to achieve. Thanks for your time!
Last edited by Feyire; 21st Nov 2020 at 10:01.
-
Blackmagic (Decklink) can do it with the Media Express app. QT uncompressed AVI uncompressed (Also AVImjpeg) with 8 (16max) audio channels
-
Magewell's capture devices don't permit capturing HDCP-protected video and audio. HDCP has to be removed by another device sitting between the HDMI source and the Magewell capture device. I haven't run into any information about current devices that remove HDCP from an HDMI 2.1 source.
Ignore list: hello_hello, tried, TechLord, Snoopy329 -
Both Magewell and Blackmagic would capture multichannel audio. However the Magewell is more versatile at it does support for customized EDID and can capture in any audio format from 16 to 32 bits and from 44,1khz to 192Khz( I think it goes up to 384k but I´m not sure in this moment). Also in case it will be necessary to capture video even if only to retain afterwards the audio it will provide support to all, uncompressed , lossless or lossy , at any resolutions and color spaces, videos formats the Blackmagic has a much more limited support of formats typical the more usual broadcast formats.
If there is any instability of the source ( unlikely over hdmi , but usually in the analog world) the magewell is a lot more tolerant that the blackmagic also the drivers are very stable which sometimes is not the case with blackmagic.
These cards don’t provide audio decoders themselves so they can only record lpcm uncompressed audio. The magewell card can capture audio only ,no need to capture video if this is not required. Audio capture interface is based on DirectSound, expansion interface based on IKsPropertySet
A small utility included in the SDK Multi Audio capture can capture only audio in exactly the native format of the stream for instance 24 bit / 96000 Khz or whatever the native format is. Support for capturing of IEC60958/IEC61937 audio, including uncompressed audio such as 5.1 channel, 7.1 channel, DTS, THX, SRS and compressed audio such as AAC and MP3
The Magewell presents itself by default to the source as a capable lpcm multi channel audio device. In this context the source will try to decode compressed streams like DTS, Dolby, etc to LPCM which the card will gladly captures.
If the source for some reason is not able to decode the compressed audio signal and provide LPCM multichannel, one possibility is to change the EDID to present the card as a capable Dolby or DTS decoder device. In this context the source will provide the raw dolby stream for instance and we need to capture a bit accurate audio stream and decode it externally to lpcm.
If the audio sources don’t provide lpcm ( with some is possible also to change audio settings in the menu to force lpcm output) we have to capture the bit accurate raw audio stream and decode it afterwards if possible.
In the previous posts has been detailed the process to capture the Dolby stream with virtualdub and decode it afterwards with ffmpeg . FFmpeg will decode most of compressed multi channels formats but I think not the most recent and esoteric ones.
Other possibility that I have not explored but should work for Dolby is the AC-3 ACM Codec, is an AC3 ACM decoder. Install this and you can theoretical convert/decompress AC3 audio directly to WAV/MP3 using Virtualdub, and other applications.
All of these cards are HDCP sensitive, they will not record by default from an HDCP protected source.
It will be necessary to interpose a device in between the source and the card to strip HDCP. Two inexpensive devices (about 20 €) are usually used for this an HDMI splitter (but only some of them will work) or a hdmi to hdmi with audio extractor (usually 2 channels stereo). If you find the correct ones they will work flawless.
Typical the 2k capture cards are hdmi 1.4a or b and the 4k capture cards are hdmi 2.0 as there is no need for more. probably a 8k capture card will be for sure hdmi 2.1
I think but I'm not sure that the major problem is if you go up and exceed the hdmi bandwidth the card can support or if you try to use some feature specifically to a higher hdmi version, otherwise even if source and card have different hdmi versions , probably it will work.
I have a 4k HD Blu-ray recorder, hdmi 2.0 compliant and I have no problem capturing from it with the magewell HDMI pro supporting only 1.4a capturing up to 2k the maximum the card can capture and with an hdmi splitter theoretical supporting only 1.3. I cannot use it to capture 4k that’s for sure, for that I will need a 4k capture card hdmi 2.0. Also older cables are compatible with new hdmi 2.1 devices thought they will be limited to the bandwidth they can carry for instance 18.0 Gb/s and the functionalities possibly to provide up to this bandwidth value and anything that will need full 48 Gbit/s will not work or will be downgraded to be supported by the 18 gbits actual cable bandwidth .Has you are interested in audio only you can always downgrade the video to assure these limits are not reached.
About support to eARC I have no idea and I cannot test as I have not one of this fancy outputs but if you can force the source to provide lpcm instead, probably you will have no problem if not you will be in trouble for sure namely with newer compressed formats as DTS:X and Dolby Atmos..
You can also use an external device a HDMI audio De-Embedders not sure what the correct one for you but for instance
https://www.bhphotovideo.com/c/product/814500-REG/Atlona_AT_HD570_HDMI_1_3_Audio_De_Embedder.html
The problem could be you will not find one that covers all the decoders you pretend to use..Last edited by FLP437; 22nd Nov 2020 at 15:27.
-
Awesome

I don't want the source to decode anything for me. I essentially want to decide at the source, what output I want (e.g. Dolby or DTS) and then deal with the decoding myself further down the chain. This leads to the next point below.
Side note: Can the magewell card buffer the incoming data? For example, if you wanted to introduce an arbitrary delay on the HDMI pass-through output?
Indeed, I would want to modify the EDID so I can get the Dolby and DTS streams.
There's always a way
If you do get your hands on a HDMI 2.1 source, I'd appreciate it if you could let us know if you can get the magewell to retrieve the eARC data (assuming you can also modify the EDID of the magewell to say it supports eARC) and keep bandwidth requirements between source and sink within HDMI 1.4 specs.
Appreciate the suggestion, but I'm after the digital audio data. How to decode and output the respective analog signal, is what I want to handle myself.
Again, thanks for your help @FLP437
-
Can this be used for USB3 deice like Magewell USB Capture HDMI Gen 2 Dongle
Need to capture few LDs (DTS/AC3) with HDMI out signal muxed by CYP SY-P295N
sebusLast edited by sebus; 1st Jan 2021 at 08:40.
-
• I don’t have a Magewell usb dongle so I can´t test it. However consulting the specs for the Magewell usb devices it seems they only support stereo recording they don’t seem to support multichannel and they do seem to also be limited to 24 bit / 96 Khz. To get multichannel audio and 32 bit / 192 khz audio you do have to use the Magewell Pro Family (PCIe Gen2 ) cards.They do have a different main chip on board.
USB Capture HDMI Gen 2 specs
HDMI Specific Features
• 165MHz HDMI receiver
• Adaptive HDMI equalizer support for cables lengths up to 30M
• Support for customized EDID
• Support for extraction of AVI/Audio/SPD/MS/VS/ACP/ISRC1/ISRC2/Gamut InfoFrames
• Full colorimetry support
• Support for 8/10/12-bit color depth
• Support for RGB 4:4:4,YCbCr 4:4:4,YCbCr 4:2:2 color sampling
• Support for 2 channel IEC60958 audio streams
• Support for extraction of audio formation information & channel status data
• Support for extraction of video timing information
• Support for extraction of 3D format information
• Support for Side-by-Side Half, Top-and-Bottom, Frame Packing 3D mode.
• -
Forgive me for dredging an inactive thread back up again, but I really could use this kind of help and insight.
So, after going through a number of capture cards personally, I haven't found any that can stably record a video feed with embedded 5.1 Dolby Digital audio in PCM format to then convert to its base form with BeSplit. Like usually_quiet describes:
This is exactly what I'm looking to do with an HDMI 1080p card, any of them that makes it possible. Out of all of the ones I've used, only the AVerMedia Extremecap U3 got it right, however their drivers have rendered it a brick, as no matter what I do, I get an HDCP lockout. Now, I have my own ways to get around this, but AVerMedia has strong-armed me out of it. As an honourable mention, I also got an Elgato HD60 S card, but the problem with that one is that it blocks out any embedded Dolby Digital feeds and makes sure any sound it records is pure Stereo, so again, useless to me.
Now, I've read a lot of the existing posts, however it's still pretty vague as far as my objective is concerned.
Do you have to get a PCI-e card with 8-channel capabilities to successfully carry out this kind of conversion, or will a 2-channel dongle card suffice? I only ask because as I stated above, the AVerMedia card I had did it (once upon a time) and that only had a 2-channel capability.
Also, does it matter the model of Magewell card, or will any Magewell card do the trick anyway?
Thank you to anyone who can help me figure this mess out. -
Cards that do capture lossless video and multichannel audio as the Magewell and Blackmagic don't usually decode compressed audio formats as Dolby , DTS and other compressed surround formats So the source should provide uncompressed multichannel audio ( LPCM). These cards do have an HDMi input but don’t usually have a SPDIF input. They also comply with HDCP meaning you cannot record from commercial sources through HDMI without working around the HDCP protection
SPDIF either coaxial with RCA connectors or fiber optic with Toslink only can carry two channels of uncompressed LPCM audio or compressed 5.1/7.1 surround sound (such as Dolby Digital or DTS audio codecs); it cannot support lossless surround formats, that require greater bandwidth.
HDMI however can transport up to 8 channels uncompressed ( LPCM ) or compressed ( Dolby Digital, DTS, DTS-HD Master Audio, etc)
So if you want to capture multichannel digital audio you should use HDMI ( up to 8 channels) or SDI ( up to 16 channels). HDMI is considered a consumer format and SDI a professional one.
So if you want to capture video lossless and multichannel audio you need a source outputting uncompressed (LPCM) audio up to 8 channels, if using HDMI, a workaround for the HDCP proteccion if needed ( specific hdmi splitters usually) ,a card that can do multichannel audio as the Magewell and Blackmagic and a software that can record video lossless and multichannel audio and support this feature in the capture cards, as Virtualdub 2.
You can use both, but the the Magewell is far more versatile. You cannot use the Magewell usb models as you can see in post 85 they only support 2 channel IEC60958 audio streams vs 8 in the pro capture family cards (PCIe Gen2 - Support for up to 8-channel IEC60958/IEC61937 audio streams).
.
Forcing the source to output LPCM is sometimes a solution for compressed formats such as DTS. If the source cannot output LPCM some work around as to be done as “cheating” with EDID, recording the raw bit accurate compressed audio stream as dolby for instance and decoding it externally to lpcm.
If you read carefully this thread I think you will find answers for most of your questionsLast edited by FLP437; 12th Jul 2021 at 08:44.
-
Having read this thread it seems that two separate multichannel audio capture situations are being discussed :
1. HDMI sources with 5.1/7.1 LPCM audio - i.e. 6 or 8 channels of multichannel PCM (possibly decoded from DD/DTS/True HD/DTS HD prior to HDMI encoding)
2. HDMI sources with 5.1 Dolby Digital or DTS audio carried over HDMI
Capturing 1. is core functionality for BlackMagic and some Magewell cards - as they have support for 8 channel PCM HDMI audio capture. However it relies on your HDMI source outputting 5.1/7.1 LPCM. HDMI + 5.1/7.1 PCM output is common functionality in DVD/Blu-ray players but for some reason is not widespread in satellite and cable set-top boxes, where bit streaming of DD/DTS is the only 5.1 output option.
Capturing 2. is where things are trickier. (For some reason there is no market solution to convert HDMI with DD/DTS to HDMI with 5.1 LPCM (I guess licensing reasons)
It seems there are a couple of routes to capture DD/DTS bitstreams from HDMI :
a. Capture Toslink/SPDIF. Use an HDMI Audio extractor to strip out the DD/DTS bitstream to SPDIF/Toslink Coax (or take a separate Toslink/Coax output if your source has it) into a PC audio capture solution that supports lossless capture AND doesn't try to detect DD/DTS streams and refuse to capture them. These appear to be quite rare - and software that allows for lossless capture also seems rare. You'd have to convert the audio using a mix of solutions (besweet? ffmpeg? eac3to?) and re-sync in an NLE with your separately captured video.
b. Capture HDMI using non-standard routes. In this thread there is discussion about using a custom EDID (to signal DD/DTS support to the source) in a Magewell card that will then allow the DD/DTS stream to be captured as if it were PCM 2.0 over HDMI, for later conversion - again using Besweet or ffmpeg? It seems a lot of work has been done on attempting simultaneous audio and video capture - but keeping stuff in sync hasn't been possible yet?
c. Modify a 7.1 DAC to capture 4 x 2 channel I2S streams, convert these to 4 x PCM 2.0 SPDIF Toslink/Coax feeds and capture them simultaneously. (If these were converted to AES/EBU format that might be easier still)
d. Design and build an HDMI+5.1 DD/DTS to HDMI+5.1/7.1 PCM conversion board that would allow capture route 1 to be used... Most amount of work - probably very difficult to do (HDMI evaluation boards that would make this possible all seem to require HDMI licences)
a. and b. should be possible without custom hardware - but trying to nail down the exact Toslink/SPDIF capture cards and software routes that work for DD/DTS optical capture and decode, or the exact Magewell hardware and software combinations, appears to be still a work in progress?
Does anyone have any further thoughts on this?
The other option is to use something like a Hauppauge HD PVR 2 - which has HDMI and Toslink 5.1 DD audio capture functionality to capture a compressed h.264 source with 5.1 Dolby audio over USB 2, and then recapture the video again using a lossless HDMI solution with PCM 2.0 audio - and sync the two up in an NLE... (If you have two computers and an HDMI splitter you MIGHT be able to do the captures simultaneously - though the chances are the audio on the lossless HDMI capture would be DD 'buzz') -
OK - I had a hunch about this - which appears to have paid off...
1. I'm using a BlackMagic Thunderbolt Capture solution that captures HDMI and HD-SDI with embedded audio.
2. I'm using an EZCOO HDMI audio extractor and repeater with EDID override. (I'm not using this for audio extraction - but for repeating and EDID override only)
( https://www.amazon.co.uk/HDMI-Audio-Extractor-60Hz-embed/dp/B07TZRXKYG/ - though I suspect their HDMI 2:1 splitter would also do the same - though you may have to use the USB interface to configure it with EZCOO's PortHelper app which can be downloaded from their website. Their splitter also includes EDID override and repeater functionality - as well as an optional 1080p downscale on one of the two outputs)
With the EZCOO in the path between my satellite set top box and my BlackMagic Capture solution running Blackmagic Media Express, and with the EZCOO configured for EDID signalling all video and audio formats, I can capture 2160p50 video with 2 PCM audio tracks containing the AC3 audio - I get the telltale horrible buzzing on the audio streams as expected when receiving AC3-over-PCM 2.0 and the meters show you that 'full peak data' you expect
This creates a Quicktime with a 2.0 PCM 24 bit audio track.
With ffmpeg I convert the 2.0 24 bit PCM audio to a 2.0 PCM 16 bit stereo wav (I guess ffmpeg truncates 24 bit to 16 bit rather than dithers - which is very helpful).
I then convert this 16 bit stereo wav to a raw ac3 file based on a SPDIF format input (Without the 24->16 truncation the -f spdif I use next didn't work.)Code:ffmpeg -i "Source.mov" -vn -acodec pcm_s16le "Source.16.wav"
The resulting ac3 file plays in VLC with clear audio, and can be muxed into an mkv etc.Code:ffmpeg -f spdif -i "Source.16.wav" -c copy -f ac3 "Source.ac3"
This is just a first report - I've not checked things like delay offset, robustness, how it copes with 2.0/5.1 format changes etc. - but it's VERY encouraging.
I think using the EDID override is a useful trick to ensure sources output AC3 not PCM 2.0 (even if the capture solution isn't reporting AC3 functionality), and bit perfect 16 bit processing and capture is also a requirement?
I'll try a bit more capturing and see how things go.
*** EDIT - mediainfo parses the Quicktime from BlackMagic Media Express as containing AC3 audio already - which is really interesting. MediaInfo often gives more information than basic ffmpeg - it recognises Dolby E in PCM stuff too ***
Captured file from Black Magic Media Express (ffmpeg output):
Captured file from Black Magic Media Express (Media Info Output) :Code:Input #0, mov,mp4,m4a,3gp,3g2,mj2, from 'Source.mov': Metadata: major_brand : qt minor_version : 537199360 compatible_brands: qt creation_time : 2021-07-13T09:21:22.000000Z Duration: 00:00:05.20, start: 0.000000, bitrate: 1068628 kb/s Stream #0:0(eng): Video: prores (HQ) (apch / 0x68637061), yuv422p10le(tv, bt709, progressive), 3840x2160, 1065448 kb/s, SAR 1:1 DAR 16:9, 50 fps, 50 tbr, 50k tbn, 50k tbc (default) Metadata: creation_time : 2021-07-13T09:21:22.000000Z handler_name : ?Apple Video Media Handler vendor_id : appl encoder : Apple ProRes 422 HQ timecode : 00:00:00:00 Stream #0:1(eng): Audio: pcm_s24le (in24 / 0x34326E69), 48000 Hz, stereo, s32 (24 bit), 2304 kb/s (default) Metadata: creation_time : 2021-07-13T09:21:22.000000Z handler_name : ?Apple Sound Media Handler vendor_id : [0][0][0][0] timecode : 00:00:00:00 Stream #0:2(eng): Data: none (tmcd / 0x64636D74), 0 kb/s (default) Metadata: creation_time : 2021-07-13T09:21:22.000000Z handler_name : Time Code Media Handler timecode : 00:00:00:00
I'm using a BlackMagic Design Ultra Studio 4K Mini - but I would expect their much cheaper UltraStudio Recorder 3G to do the same for 1080p60 sources and below - and probably a Decklink PCI-E card - though I haven't tried them.Code:Format : MPEG-4 Format profile : QuickTime Codec ID : qt 2005.03 (qt ) File size : 662 MiB Duration : 5 s 200 ms Overall bit rate mode : Variable Overall bit rate : 1 069 Mb/s Encoded date : UTC 2021-07-13 09:21:22 Tagged date : UTC 2021-07-13 09:21:22 Writing library : Apple QuickTime TIM : 00:00:00:00 TSC : 50000 TSZ : 1000 Video ID : 1 Format : ProRes Format version : Version 0 Format profile : 422 HQ Codec ID : apch Duration : 5 s 200 ms Bit rate mode : Variable Bit rate : 1 065 Mb/s Width : 3 840 pixels Height : 2 160 pixels Display aspect ratio : 16:9 Frame rate mode : Constant Frame rate : 50.000 FPS Color space : YUV Chroma subsampling : 4:2:2 Scan type : Progressive Bits/(Pixel*Frame) : 2.569 Stream size : 660 MiB (100%) Writing library : Apple Language : English Encoded date : UTC 2021-07-13 09:21:22 Tagged date : UTC 2021-07-13 09:21:22 Color primaries : BT.709 Transfer characteristics : BT.709 Matrix coefficients : BT.709 Audio ID : 2 Format : AC-3 Format/Info : Audio Coding 3 Commercial name : Dolby Digital Format settings : Little Muxing mode : SMPTE ST 337 Codec ID : in24 Duration : 5 s 200 ms Bit rate mode : Constant Bit rate : 192 kb/s Channel(s) : 2 channels Channel layout : L R Sampling rate : 48.0 kHz Frame rate : 31.250 FPS (1536 SPF) Bit depth : 16 bits Compression mode : Lossy Stream size : 122 KiB (0%) Language : English Service kind : Complete Main Encoded date : UTC 2021-07-13 09:21:22 Tagged date : UTC 2021-07-13 09:21:22 Other ID : 3 Type : Time code Format : QuickTime TC Duration : 5 s 200 ms Frame rate : 50.000 FPS Time code of first frame : 00:00:00:00 Time code, striped : Yes Language : English Encoded date : UTC 2021-07-13 09:21:22 Tagged date : UTC 2021-07-13 09:21:22
There's every chance that other HDMI PCM 2.0 capture solutions will also work to capture AC3 if they don't touch the audio too. (Though my card is an 8-channel PCM capable HDMI capture card - I only captured the first 2 PCM channels - I didn't use the PCM multichannel capture functionality)
NB - I'm not trying to do this in real time - this was purely a route to capturing content stored on my set top box, for archiving, with 5.1 audio.Last edited by nogginvid; 13th Jul 2021 at 06:51.
Similar Threads
-
What Is The Best Lossless Video Capture Card as of Mid-2017?
By end-user in forum Capturing and VCRReplies: 126Last Post: 11th Aug 2019, 06:35 -
Combining multiple video 8 captures to create one higher quality capture?
By Drunkin Dynasty Dave in forum Capturing and VCRReplies: 1Last Post: 25th Dec 2017, 23:04 -
Debut Video Capture Software freeware captures stream videos/sound in hd
By jimdagys in forum Video Streaming DownloadingReplies: 0Last Post: 13th Dec 2016, 12:05 -
Adding lossless audio to video / replacing audio track
By Jacobson in forum Video ConversionReplies: 72Last Post: 29th Jul 2016, 22:05 -
Video + audio capture card recommendation sought
By three_jeeps in forum Capturing and VCRReplies: 3Last Post: 10th Feb 2016, 16:48



Quote