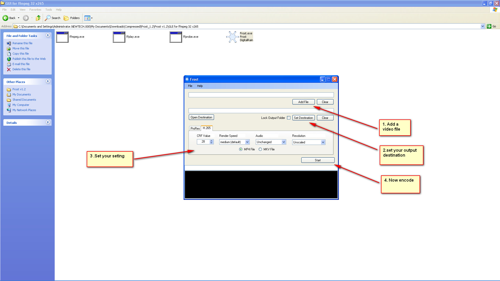
This is a very simple GUI for ffmpeg x265 encoder that i find here I thought might be helpful .
Download
GUI for ffmpeg 32 x265.7z
GUI for ffmpeg 64 x265.7z
REQUIREMENT
WINDOWS 7 or 8 AND Microsoft .NET Framework 4
![]()
+ Reply to Thread
Results 1 to 16 of 16
-
-
It also runs in Linux, I've had on my Linux system for a while now and it is simple and works. Besides batch files, you can also encode ffmpeg x265 in virtual dub via external encoder, as well as Aviutl via ffmpeg export plugin.
Got my retirement plans all set. Looks like I only have to work another 5 years after I die........ -
it would be nice if it would eat MKV files at all and then if it accepts more than one audio track along with VobSub subtitles, because I have a huge collection of MKV files with more that one audio track and subtitles that I would like to convert with x265 to save space.
-
Didn't realize these existed when I made this one:
Yet Another X265 GUI (Yax265Gui)
64 bit
https://drive.google.com/file/d/0B695hmOChptNbERHeG41XzRSOE0/view?usp=sharing
32 bit
https://drive.google.com/file/d/0B695hmOChptNYXE4cFMtSjhOVXM/view?usp=sharing
I would appreciate it if people helped me test it out. It requires that you unzip it on your main hard drive, and keep all the program files in the original folder, but it is very simple. Thanks in advance for your help.
In the future, I'm hoping to (very) slowly add support for all the x265 parameters in the following style, please let me know if you would prefer I did it differently, Thanks.:
Last edited by ezcapper; 22nd Oct 2014 at 23:01. Reason: both zip files were packaged wrong, too many sub folders
-
New alpha version supports Drag and Drop input files, changing audio bitrate, tuning, and manually typing in additional commands. Please let me know of bugs, thank you.
64-bit:
https://drive.google.com/file/d/0B695hmOChptNaUJHZ1J6M01uZHc/view?usp=sharing
32-bit:
https://drive.google.com/file/d/0B695hmOChptNQVlTNVVpS1hVb1E/view?usp=sharing
current version:

The full version will be finished soon, with the ability to enable and disable 70 additional commands.Last edited by ezcapper; 27th Oct 2014 at 19:51. Reason: new Alpha version. Haven't checked for bugs though
-
This is the last new post I'll put up on this topic for atleast a couple months. The full version is ready, it has 50 commands you can add through checkboxes etc under the more button. Supports Drag and Drop.
64bit
https://drive.google.com/file/d/0B695hmOChptNY3lJU0NGN1pUTDQ/view?usp=sharing
32bit
https://drive.google.com/file/d/0B695hmOChptNMlVIckhMS2x1eWc/view?usp=sharing
Current Version


Let me know if there are any bugs, I'll fix them asap.
The 64 bit version uses x265 v1.3+55-c21ddfe6a6d9e234
note: There is a small typo mistake in the GUI. To resume a paused recording, hit enter, not pause.Last edited by ezcapper; 27th Jul 2015 at 19:57. Reason: point out resume typo
-
ezcapper
Thank you for your work available for testing.
I will download and put to run.
-
Great simple encoder...
Can we get batch processing? I have several tv shows I would like to batch convert.
EDIT. Actually looks like you have it set up to generate batch files so it wouldn't be hard to add.Last edited by adeoetrege; 4th Nov 2014 at 18:34.
-
cool, really appreciate you guys trying it out and the requests. I will put up a version with batch processing by the end of the month, let me know if there is anything else. If I can't get it to work, I'll post the source code, somebody smarter will be able to do it easily.
-
Before I found your encoder I tried handbrake, hybrid, several encoders and internet friendly media encoder http://ifme.sourceforge.net/.
Please take a look at the interface its pretty simple and easy to use.
Too bad its buggy and crashes frequently, probably from the audio conversion or the muxing I guess.
Some questions:
How is interlacing handled?
How are subtitles handled?
So the first track of the audio track is being passed through?
Thanks againLast edited by adeoetrege; 5th Nov 2014 at 09:50.
-
Thanks for the reply but I do not know the answer to your questions, but I assume the first track is passed through. I think it does not deinterlace. I will just post the source code in a couple days, it is in autohotkey and somebody will probably make all the improvements you want. This was the first time I ever did a GUI. I do not know anything about programming. I am unclear on the bugs comment. Are there many bugs in this GUI or in the others? I really apologize for not making the fixes myself, but autohotkey is a very simple language, I'm sure someone else will do it.
-
I might have been doing something wrong, but out of 3 GUI's I've tried, YAX265 was the only one that worked. So thank you, ezcapper, for making this great GUI. Any chance you might release a new version with batch processing and updated x265 (and other stuff that I don't understand)?
Last edited by c00per; 24th Jul 2015 at 19:57.
-
I am happy that it is useful to you. I'm having eyesight problems so no more development, but want other people to do it for me. I have also forgotten most of the programming language. It is open source and written in autohotkey. The source code is attached to this post. The source must be compiled in the same folder that the current gui is in to work properly. If I remember correctly I had begun adding batch encoding, it was very easy to do, when a hard drive crashed and I stopped working on it. Thanks to autokey forum, they got the source code out of the exe file and someone who is better with computers than me should be able to add batch encoding without too much difficulty.
since it creates a bat file, to add batch encoding, First add a batch encoding button. Then just have a 2nd, 3rd, etc. drag and drop file add text to the bat file. Copy and paste that into the select input file button and you're done! Someone very good at autohotkey should be able to add that to the program and rerelease it in an hour's worth of work once figuring out how the source is written.
preview of source code (preview seems to have line carriage mistakes and might not work. Please download attached file and make ahk file in noteplad to change program and compile):
Code:#SingleInstance force Gui, 2:+AlwaysOnTop Begin: MyNameIs = 0 FileRead, First, Settings.txt FileRead, Fourth, Settings4.txt Gui, Add, Text,, BASIC OPTIONS: Gui, Add, Text,, Adjust the Speed Preset Gui, Add, DropDownList, vSpeeder, medium||slow|fast|slower|faster|veryslow|superfast|ultrafast Gui, Add, Text,, Enter CRF Quality Value (0-51) OR Bitrate (52-52000) in kbps Gui, Add, Edit, w50 vBitrate, %First% Gui, Add, Text,, What Audio Quality Do You Want (kbps)? Gui, Add, DropDownList, vAudioQuality, Same||64|96|112|128|160|192|256|320|None Gui, Add, Text,, Tuning (Not necessary. For Advanced Users) Gui, Add, DropDownList, AltSubmit vTuning, none||psnr|ssim|zero-latency Gui, Add, Text,, Experimental: Additonal Parameters MUST USE THE FORMAT STYLE BELOW Gui, Add, Text,, EXAMPLE aq-strength=3:open-gop=0:keyint=250:crop-rect=top:early-skip=1 Gui, Add, Edit, w500 vParam, %Fourth% Gui, Add, Text,, You can name your converted file if you want (don't type an extension) Gui, Add, Edit, w500 vName Gui, Add, Button, ys, INPUT_FILE Gui, Add, Text,, or Drag and Drop file Gui, Add, Button, Default, START Gui, Add, Text,, Optional: Gui, Add, Button,, Storage_Folder Gui, Add, Button,, More Gui, Add, Picture, w100 h-1, yak.jpg Gui 2:Add, Checkbox, Checked vWpp, wpp Gui 2: Add, Text,, ctu Gui 2: Add, DropDownList, vCtu, 16|32|64|| Gui 2: Add, Text,, tu-intra-depth Gui 2: Add, DropDownList, vTuintra, 1||2|3|4 Gui 2: Add, Text,, tu-inter-depth Gui 2: Add, DropDownList, vTuinter, 1||2|3|4 Gui 2: Add, Text,, me Gui 2: Add, DropDownList, AltSubmit vMe, dia|hex||umh|star|full Gui 2: Add, Text,, subme Gui 2: Add, Edit, w50 vSubme, 2 Gui 2: Add, Text,, merange Gui 2: Add, Edit, w50 vMerange, 57 Gui 2: Add, Checkbox, Checked vRect, rect Gui 2: Add, Checkbox, Checked vAmp, amp Gui 2: Add, Text,, maxmerge Gui 2: Add, Edit, w50 vMaxmerge, 2 Gui 2: Add, Checkbox, vEarlyskip, early-skip Gui 2: Add, Checkbox, w150 vfastcbf, fast-cbf Gui 2: Add, Text,, RD-penalty Gui 2: Add, DropDownList, AltSubmit vRdPenalty, Disabled||RD-penalty|maximum Gui 2: Add, Checkbox, vTskip, tskip Gui 2: Add, Checkbox, vTskipfast, tskip-fast Gui 2: Add, Checkbox, Checked vStrongintrasmoothing, strong-intra-smoothing Gui 2: Add, Checkbox, vConstrainedintrasmoothing, constrained-intra Gui 2: Add, Checkbox, Checked vOpengop, open-gop Gui 2: Add, Text,, Keyint Gui 2: Add, Edit, w50 vKeyint, 250 Gui 2: Add, Text,, min-keyint Gui 2: Add, Edit, w50 vMinkeyint, 0 Gui 2: Add, Text, ys, scenecut Gui 2: Add, Edit, w50 vScenecut, 40 Gui 2: Add, Checkbox, vNoscenecut, no-scenecut Gui 2: Add, Text,, rc-lookahead Gui 2: Add, Edit, w50 vRclook, 20 Gui 2: Add, Text,, b-adapt Gui 2: Add, DropDownList, AltSubmit vBadapt, none|fast|full (trellis)|| Gui 2: Add, Text,, bframes Gui 2: Add, Edit, w50 vbframe, 4 Gui 2: Add, Text,, bframe-bias Gui 2: Add, Edit, w50 vbframebias, 0 Gui 2: Add, Text,, b-pyramid Gui 2: Add, DropDownList, AltSubmit vBpyramid, Disabled|Enabled|| Gui 2: Add, Text,, ref Gui 2: Add, Edit, w25 vRef, 3 Gui 2: Add, Checkbox, Checked vWeightp, weight-p Gui 2: Add, Text,, vbv-bufsize Gui 2: Add, Edit, w50 vVbvbufsize, 0 Gui 2: Add, Text,, vbv-maxrate Gui 2: Add, Edit, w50 vVbvmaxrate, 0 Gui 2: Add, Text,, vbv-initial Gui 2: Add, Edit, w25 vVbvinitial, 0.9 Gui 2: Add, Text,, qp Gui 2: Add, Edit, w25 vQp, 32 Gui 2: Add, Text,, aq-mode Gui 2: Add, DropDownList, AltSubmit vAqmode, no Aq|aqVariance||AutoVariance| Gui 2: Add, Text,, aq-strength Gui 2: Add, Edit, w25 vAqstrength, 1.0 Gui 2: Add, Text, ys, cbqpoffs Gui 2: Add, Edit, w25 vCbqp, 0 Gui 2: Add, Text,, crqpoffs Gui 2: Add, Edit, w25 vCrq, 0 Gui 2: Add, Text,, rd Gui 2: Add, Edit, w25 vRd, 3 Gui 2: Add, Checkbox, Checked vSignhide, signhide Gui 2: Add, Checkbox, Checked vLft, lft Gui 2: Add, Checkbox, Checked vSao, sao Gui 2: Add, Checkbox, vSaolcubounds, sao-lcu-bounds Gui 2: Add, Checkbox, Checked vSaolcuopt, sao-lcu-opt Gui 2: Add, Checkbox, vSsim, ssim Gui 2: Add, Checkbox, vPsnr, psnr Gui 2: Add, Text,, hash Gui 2: Add, DropDownList, AltSubmit vHash, Disabled||MD5|CRC|Checksum| Gui 2: Add, Checkbox, vVui, vui Gui 2: Add, Text,, sar number (0-16) Gui 2: Add, Edit, w25 vSar, 0 Gui 2: Add, Text,, overscan Gui 2: Add, DropDownList, vOverscan, undef||show|crop Gui 2: Add, Text,, videoformat Gui 2: Add, DropDownList, AltSubmit vVideoFormat, Undefined|component|pal|ntsc|secam|mac|| Gui 2: Add, Checkbox, vRange, range (full if checked) Gui 2: Add, Text,, colorprim Gui 2: Add, DropDownList, vColorprim, bt709|bt470|bt470bg|smpte170m|smpte240m|film|bt2020|undef|| Gui 2: Add, Text,, transfer Gui 2: Add, DropDownList, vTransfer, bt709bt709|bt470m|bt470bg|smpte170m|smpte240m|linear|log100|log316|iec61966-2-4|bt1361e|iec61966-2-1|bt2020-10|bt2020-12|undef|| Gui 2: Add, Text,, colormatrix Gui 2: Add, DropDownList, vColormatrix, bt709|fcc|bt470bg|smpte170m|smpte240m|GBR|YCgCo|bt2020nc|bt2020c|undef|| Gui 2: Add, Text, ys, chromalocs Gui 2: Add, Edit, w25 vChromalocs, 0 Gui 2: Add, Checkbox, vFramefieldinfo, framefieldinfo Gui 2: Add, Text,, crop-rect Gui 2: Add, DropDownList, vCroprect, none||left|top|right|bottom Gui 2: Add, Checkbox, vTiminginfo, timinginfo Gui 2: Add, Checkbox, vFieldseq, fieldseq (future x265 feature) Gui 2: Add, Checkbox, vNalhrd, nal-hrd (future x265 feature) Gui 2: Add, Checkbox, vBitstreamr, bitstreamrestriction (future x265 feature) Gui 2: Add, Checkbox, vSubpichrd, subpichrd (future x265 feature) Gui 2: Add, Picture, w250 h-1, yak.jpg Gui 2: Add, Text,, Created by Vikram Valia Gui 2: Add, Text,, 10/27/2014 Begin2: Gui Show Return GuiDropFiles: if A_EventInfo = 1 MyNameIs = %A_GuiEvent% Choicer = %MyNameIs% FileDelete, Settings3.txt FileAppend, %MyNameIs%, Settings3.txt Splitpath, MyNameIs, MsgName Msgbox,,, Press Start to Convert %MsgName% , 2 Return Now: FileDelete, Settings2.txt FileAppend, %Choice2%, Settings2.txt Return Now2: ButtonStorage_Folder: FileRead, Choice3, Settings2.txt FileSelectFolder, Choice2, *%Choice3%, 3, Choose a folder to Save the File in if Choice2= goto, Endtime else goto, Now ButtonMore: Gui, 2:Show goto, Begin2 ButtonINPUT_FILE: FileSelectFile, Choice,3,, Select Video File to Convert if Choice= goto, Endtime else { FileDelete, Settings3.txt FileAppend, %Choice%, Settings3.txt goto, Begin2 } 2GuiClose: Extra = 1 Gui, 2:Submit Return ButtonSTART: Gui Submit FileRead, Choicer, Settings3.txt if Choicer= { msgbox, Please Select Input File goto, Begin2 } QBfile: StringTrimLeft, Var7, A_WorkingDir, 2 FileDelete, x2652.bat FileRead, Choice3, Settings2.txt If Bitrate < 52 goto, CRF else { goto, Brtime } Brtime: FileRead, Prog, x265.bat StringReplace, Var2, Prog, crf=28, bitrate=%Bitrate%, 1 goto, AudioQualityTime CRF: FileRead, Prog, x265.bat StringReplace, Var2, Prog, crf=28, crf=%Bitrate%, 1 goto, AudioQualityTime AudioQualityTime: if AudioQuality = Same goto, TuningTime if AudioQuality = None goto, NoAudioTime else { StringReplace VarAudio1, Var2, -c:a copy, -c:a libvo_aacenc -b:a %AudioQuality%000 Var2 = %VarAudio1% goto, TuningTime } NoAudioTime: StringReplace VarAudio1, Var2, -c:a copy, -c:a copy -an Var2 = %VarAudio1% goto, TuningTime TuningTime: if Tuning = 1 goto, ParamTime else goto, BTuningTime BTuningTime: if Tuning = 4 { StringReplace VarTuning, Var2, 20p -, 20p -tune zero-latency - Var2 = %VarTuning% goto, ParamTime } if Tuning = 3 { StringReplace VarTuning, Var2, 20p -, 20p -tune ssim - Var2 = %VarTuning% goto, ParamTime } if Tuning = 2 { StringReplace VarTuning, Var2, 20p -, 20p -tune psnr - Var2 = %VarTuning% goto, ParamTime } ParamTime: if Param = goto, RestofFileTime StringReplace VarPar, Var2, : -, :%Param%: - Var2 = %VarPar% RestofFileTime: If MyNameIs = 0 goto PartB PartA: Choicer = %MyNameIs% FileDelete, Settings3.txt FileAppend, %MyNameIs%, Settings3.txt PartB: StringReplace, Var3, Var2, in.mov, "%Choicer%", 1 StringReplace, Var4, Var3, cd\, cd%Var7% StringReplace, Var5, Var4, -preset medium, -preset %Speeder% Splitpath, Choicer,,,, Namer If Name = goto, Next else goto, Next2 Next: if Bitrate < 52 { StringReplace, Var6, Var5, out.mkv, "%Choice3%\%Namer%Q%Bitrate%.mkv" } else { StringReplace, Var6, Var5, out.mkv, "%Choice3%\%Namer%B%Bitrate%.mkv" } FileAppend, %Var6%, x2652.bat If Extra = 1 goto, MessingAround else goto, Starttime Next2: StringReplace, Var6, Var5, out.mkv, "%Choice3%\%Name%.mkv" FileAppend, %Var6%, x2652.bat If Extra = 1 goto, MessingAround else goto, Starttime Starttime: FileDelete, Settings4.txt FileAppend, %Param%, Settings4.txt FileDelete, Settings.txt FileAppend, %Bitrate%, Settings.txt FileRead, Showtime, x2652.bat Almost: if Showtime = { Sleep, 500 goto, Almost } Done: Run, x2652.bat Msgbox, 4096, Pause/Resume, The Pause Key - Pause / Enter - Resume / Ctrl+C - Stop / Black Screen Closes - You're Done!, 5 ExitApp Endtime: ExitApp ExitApp GuiClose: ExitApp MessingAround: if Wpp = 0 { FileRead, Prog2, x2652.bat StringReplace, VarWpp, Prog2, : -, :wpp=0: -, 1 } else { FileRead, Prog2, x2652.bat VarWpp = %Prog2% } if Ctu <> 64 { StringReplace, VarCtu, VarWpp, : -, :ctu=%Ctu%: -, 1 } else VarCtu = %VarWpp% if Tuintra <> 1 { StringReplace, VarTuintra, VarCtu, : -, :tu-intra-depth=%Tuintra%: -, 1 } else VarTuintra = %VarCtu% if Tuinter <> 1 { StringReplace, VarTuinter, VarTuintra, : -, :tu-inter-depth=%Tuinter%: -, 1 } else VarTuinter = %VarTuintra% if Me <> 2 { Me := Me - 1 StringReplace, VarMe, VarTuinter, : -, :me=%Me%: -, 1 } else VarMe = %VarTuinter% if Subme <> 2 { StringReplace, VarSubme, VarMe, : -, :subme=%Subme%: -, 1 } else VarSubme = %VarMe% if Merange <> 57 { StringReplace, VarMerange, VarSubme, : -, :merange=%Merange%: -, 1 } else VarMerange = %VarSubme% if Rect = 0 { StringReplace, VarRect, VarMerange, : -, :rect=0: -, 1 } else VarRect = %VarMerange% if Amp = 0 { StringReplace, VarAmp, VarRect, : -, :amp=0: -, 1 } else VarAmp = %VarRect% if Maxmerge <> 2 { StringReplace, VarMaxmerge, VarAmp, : -, :max-merge=%Maxmerge%: -, 1 } else VarMaxmerge = %VarAmp% if Earlyskip = 1 { StringReplace, VarEarlyskip, VarMaxmerge, : -, :early-skip=1: -, 1 } else VarEarlyskip = %VarMaxmerge% if fastcbf = 1 { StringReplace, Varfastcbf, VarEarlyskip, : -, :fast-cbf=1: -, 1 } else Varfastcbf = %VarEarlyskip% if RdPenalty <> 1 { RdPenalty := RdPenalty - 1 StringReplace, VarRdPenalty, Varfastcbf, : -, :rdpenalty=%rdpenalty%: -, 1 } else VarRdPenalty = %Varfastcbf% if Tskip = 1 { StringReplace, VarTskip, VarRdPenalty, : -, :tskip=1: -, 1 } else VarTskip = %VarRdPenalty% VarFinal = %VarTskip% if Tskipfast = 1 { StringReplace, VarFinal2, VarFinal, : -, :tskip-fast=1: -, 1 VarFinal = %VarFinal2% } if Strongintrasmoothing = 0 { StringReplace, VarFinal2, VarFinal, : -, :strong-intra-smoothing=0: -, 1 VarFinal = %VarFinal2% } if Constrainedintrasmoothing = 1 { StringReplace, VarFinal2, VarFinal, : -, :constrained-intra=1: -, 1 VarFinal = %VarFinal2% } if Opengop = 0 { StringReplace, VarFinal2, VarFinal, : -, :open-gop=0: -, 1 VarFinal = %VarFinal2% } if Keyint <> 250 { StringReplace, VarFinal2, VarFinal, : -, :keyint=%Keyint%: -, 1 VarFinal = %VarFinal2% } if Minkeyint <> 0 { StringReplace, VarFinal2, VarFinal, : -, :min-keyint=%Minkeyint%: -, 1 VarFinal = %VarFinal2% } if Scenecut <> 40 { StringReplace, VarFinal2, VarFinal, : -, :scenecut=%Scenecut%: -, 1 VarFinal = %VarFinal2% } if Noscenecut = 1 { StringReplace, VarFinal2, VarFinal, : -, :no-scenecut=1: -, 1 VarFinal = %VarFinal2% } if Rclook <> 20 { StringReplace, VarFinal2, VarFinal, : -, :rc-lookahead=%Rclook%: -, 1 VarFinal = %VarFinal2% } If Badapt <> 3 { Badapt := Badapt - 1 StringReplace, VarFinal2, VarFinal, : -, :b-adapt=%Badapt%: -, 1 VarFinal = %VarFinal2% } if bframebias <> 0 { StringReplace, VarFinal2, VarFinal, : -, :bframe-bias=%bframebias%: -, 1 VarFinal = %VarFinal2% } if bframe <> 4 { StringReplace, VarFinal2, VarFinal, : -, :bframes=%bframe%: -, 1 VarFinal = %VarFinal2% } if Bpyramid = 1 { StringReplace, VarFinal2, VarFinal, : -, :b-pyramid=0: -, 1 VarFinal = %VarFinal2% } if Ref <> 3 { StringReplace, VarFinal2, VarFinal, : -, :ref=%Ref%: -, 1 VarFinal = %VarFinal2% } if Weightp = 0 { StringReplace, VarFinal2, VarFinal, : -, :weightp=0: -, 1 VarFinal = %VarFinal2% } if Vbvbufsize <> 0 { StringReplace, VarFinal2, VarFinal, : -, :vbv-bufsize=%Vbvbufsize%: -, 1 VarFinal = %VarFinal2% } if Vbvmaxrate <> 0 { StringReplace, VarFinal2, VarFinal, : -, :vbv-maxrate=%Vbvmaxrate%: -, 1 VarFinal = %VarFinal2% } if Vbvinitial <> 0.9 { StringReplace, VarFinal2, VarFinal, : -, :vbv-init=%Vbvinitial%: -, 1 VarFinal = %VarFinal2% } if QP <> 32 { StringReplace, VarFinal2, VarFinal, : -, :qp=%QP%: -, 1 VarFinal = %VarFinal2% } if Aqmode <> 2 { Aqmode := Aqmode - 1 StringReplace, VarFinal2, VarFinal, : -, :aq-mode=%Aqmode%: -, 1 VarFinal = %VarFinal2% } if Aqstrength <> 1.0 { StringReplace, VarFinal2, VarFinal, : -, :aq-strength=%Aqstrength%: -, 1 VarFinal = %VarFinal2% } if Cbqp <> 0 { StringReplace, VarFinal2, VarFinal, : -, :cbqpoffs=%Cbqp%: -, 1 VarFinal = %VarFinal2% } if Crq <> 0 { StringReplace, VarFinal2, VarFinal, : -, :crqpoffs=%Crq%: -, 1 VarFinal = %VarFinal2% } if Rd <> 3 { StringReplace, VarFinal2, VarFinal, : -, :rd=%Rd%: -, 1 VarFinal = %VarFinal2% } if signhide = 0 { StringReplace, VarFinal2, VarFinal, : -, :signhide=0: -, 1 VarFinal = %VarFinal2% } if lft = 0 { StringReplace, VarFinal2, VarFinal, : -, :lft=0: -, 1 VarFinal = %VarFinal2% } if Sao = 0 { StringReplace, VarFinal2, VarFinal, : -, :sao=0: -, 1 VarFinal = %VarFinal2% } if Saolcubounds = 1 { StringReplace, VarFinal2, VarFinal, : -, :sao-lcu-bounds=1: -, 1 VarFinal = %VarFinal2% } if Saolcuopt = 0 { StringReplace, VarFinal2, VarFinal, : -, :sao-lcu-opt=0: -, 1 VarFinal = %VarFinal2% } if Ssim = 1 { StringReplace, VarFinal2, VarFinal, : -, :ssim=1: -, 1 VarFinal = %VarFinal2% } if Psnr = 1 { StringReplace, VarFinal2, VarFinal, : -, :psnr=1: -, 1 VarFinal = %VarFinal2% } if Hash <> 1 { Hash := Hash - 1 StringReplace, VarFinal2, VarFinal, : -, :hash=%Hash%: -, 1 VarFinal = %VarFinal2% } if Vui = 1 { StringReplace, VarFinal2, VarFinal, : -, :vui=1: -, 1 VarFinal = %VarFinal2% } if Sar <> 0 { StringReplace, VarFinal2, VarFinal, : -, :sar=%Sar%: -, 1 VarFinal = %VarFinal2% } if Overscan <> undef { StringReplace, VarFinal2, VarFinal, : -, :overscan=%Overscan%: -, 1 VarFinal = %VarFinal2% } if Videoformat <> 6 { Videoformat := Videoformat - 1 StringReplace, VarFinal2, VarFinal, : -, :videoformat=%Videoformat%: -, 1 VarFinal = %VarFinal2% } if Range = 1 { StringReplace, VarFinal2, VarFinal, : -, :range=full: -, 1 VarFinal = %VarFinal2% } if Colorprim <> undef { StringReplace, VarFinal2, VarFinal, : -, :colorprim=%Colorprim%: -, 1 VarFinal = %VarFinal2% } if Transfer <> undef { StringReplace, VarFinal2, VarFinal, : -, :transfer=%Transfer%: -, 1 VarFinal = %VarFinal2% } if Colormatrix <> undef { StringReplace, VarFinal2, VarFinal, : -, :colormatrix=%Colormatrix%: -, 1 VarFinal = %VarFinal2% } if Chromalocs <> 0 { StringReplace, VarFinal2, VarFinal, : -, :chromalocs=%Chromalocs%: -, 1 VarFinal = %VarFinal2% } if Framefieldinfo = 1 { StringReplace, VarFinal2, VarFinal, : -, :framefieldinfo=1: -, 1 VarFinal = %VarFinal2% } if Croprect <> none { StringReplace, VarFinal2, VarFinal, : -, :crop-rect=%Croprect%: -, 1 VarFinal = %VarFinal2% } if Timinginfo = 1 { StringReplace, VarFinal2, VarFinal, : -, :timinginfo=1: -, 1 VarFinal = %VarFinal2% } if Fieldseq = 1 { StringReplace, VarFinal2, VarFinal, : -, :fieldseq=1: -, 1 VarFinal = %VarFinal2% } if Nalhrd = 1 { StringReplace, VarFinal2, VarFinal, : -, :nalhrd=1: -, 1 VarFinal = %VarFinal2% } if Bitstreamr = 1 { StringReplace, VarFinal2, VarFinal, : -, :bitstreamrestriction=1: -, 1 VarFinal = %VarFinal2% } if Subpichrd = 1 { StringReplace, VarFinal2, VarFinal, : -, :subpichrd=1: -, 1 VarFinal = %VarFinal2% } FileDelete, x2652.bat FileAppend, %VarFinal%, x2652.bat goto, StarttimeLast edited by ezcapper; 25th Jul 2015 at 01:32.
-
Hello everyone.
Maybe someone backup the last version of the Yet Another X265 GUI (Yax265Gui)? All links died. Please, upload somewhere (for example at Google drive). Thank you in advance. -
"Programmers are human-shaped machines that transform alcohol into bugs."


Quote
