Dear Experts,
I have a AVerMedia USB TV Tuner, getting analog AV from Composite inputs.
I am in Canada, the composite signal is from a STB box.
I created a Graph in GraphEdit and I can see Closed Caption with it. See the attached screen captures.
But it does not allow me to link CC from "VBI Codec" to "MainConcept MPEG-2 Video Encoder"
Otherwise I would be able to record CC into MPEG after the encoder.
Is there a way to record the CC?
Thanks very much for any help or info.
+ Reply to Thread
Results 1 to 14 of 14
-
-
Have you tried capture and used ccextractor after?
Or do you want capture and burn in it the captions directly? -
It depends what is at the filter output pin - as Baldrick wrote - use ccextractor - there is lot of tools to perform various operations - in your case this will be or raw vbi or txt to cc conversion then cc embedded in mpeg.
-
http://msdn.microsoft.com/en-us/library/windows/desktop/dd388553%28v=vs.85%29.aspx
install this ( "dump.ax" ) filter and you should be able to record -
.mpg can't contain something other tan A/V (correct me if i'm wrong) you'd need a .ts extension for cc's
*** DIGITIZING VHS / ANALOG VIDEOS SINCE 2001**** GEAR: JVC HR-S7700MS, TOSHIBA V733EF AND MORE -
-
Yes, you are wrong, TheMaster1. otherwise CCextractor would not exist.
The Dump.ax is the missing factor for the Graphedit function. I remember doing this with my ATI card but IIRC, I had to make two passes, one to record video, a second one for the Captions. I always converted to subtitles and authored, there are tools to use them as captions but somewhat limited support.
You may need some additional tools, McPoodle had a website where all of these were available. You may need to make a minor edit of the binary file created by Graphedit. (First four characters, really easy). -
yardern: The first thing I would suggest if your capture card has a S-Video input and your STB has an S-Video output, take advantage of that. It will give you a sharper, higher quality picture to work with. I record with a Hauppauge 150 to get .mpeg2 files and I notice with MediaInfo that I have closed caption included in some of the files. What I tend to a lot of times now is drop my edited .mpeg2 files into Vidcoder and convert to h.264 .mkv files. I noticed under the Subtitle Option that a line shows up indicating that I can use the close caption that is in the .mpeg2 file as a subtitle. If it is a TV show, I tend not to use it as it can't seem to keep pace with the onscreen action or is jumbled up in the attempt. I find for longer files it works fine. I tend not to select any of the options like burning them in, I just select the subtitle in the software player, if I want to use it. I hope this information is of some help to you.
-
I think the MainConcept MPEG-2 Video Encoder filter is just a jerk.
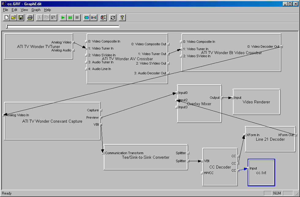
Here is an example of a working graph using an ATI card, thanks to unusually_quiet for the image. Maybe you can install the ATI Catalyst software even without the card in order to get the codec.
And here is an example from the SCC_TOOLS documentation showing an example of recording the closed captions to a separate file rather than embedded by the MPEG-2 encoder.
-
Thank you all guys for helping.
vaporeon800: One of my computers has ATI TV Tuner, so I already have the encoder.
I will try and report back.
Edit: Working! Thanks!
Last edited by yardern; 19th Nov 2012 at 20:21.
-
I need to know if anybody knows how to capture in real time the close caption from the Hauppauge HVR 2250 without
using ccextractor. If possible please include a graphedit thumbnail picture.
Thanks,
BOB -
I am working on a project I need to capture 2 minute chunks of television free to air antenna data in real time from a Hauppauge HVR 2250.
What I need is thumbnail pictures of graphedit and links to any codecs or ideas on how to accomplish what we need.
We are using a Dell I5 computer.
You can also email me at rshapiro2@msn.com with any ideas.
Thanks,
Bob -
Make a new thread for this. https://forum.videohelp.com/forums/10-Capturing and click post new thread.
Similar Threads
-
Closed caption centered vertically
By evat in forum Newbie / General discussionsReplies: 0Last Post: 18th Jun 2012, 22:06 -
How to record digital TV with closed caption with PVRs or set-top boxes
By David Tsai in forum DVB / IPTVReplies: 4Last Post: 4th Jun 2012, 21:21 -
Find a DVD recorder can record digital closed caption
By Jason2008 in forum DVD & Blu-ray RecordersReplies: 20Last Post: 3rd Mar 2011, 02:22 -
which TV tuner card can record closed caption?
By Louis76013 in forum Newbie / General discussionsReplies: 6Last Post: 17th Apr 2010, 11:23 -
Closed-caption subtitles in UK
By kasfig in forum Newbie / General discussionsReplies: 4Last Post: 19th Nov 2007, 12:50


Quote
