Hi all
and a big thank you to anyone who takes the time out to talk with me in relation to this problem
Ok
I have been ripping a lot of my music DVD's in to my pc in VOB file format with DVD decrypter so I can play the VOB video files from my PC.
I have had a real strange performance problem for as long as I can remember where by my NTSC Ripped files play choppy and jerky on ALL my pc's both XP and windows 7
I am using DVD decrypter to ripp my Music DVDs to VOB files, I do not notice the problem to be quite as bad with my pal ripps ??
I plan to use video projectors and DJ video mix software to mix them live once I can get to the bottom of this problem
I have tried my ripped video vob files on 5 different PC's here with an array of different video cards (Nvidia / ATI).
still no joy my NTSC 29 frame vob files play back in windows media player and VLC so jerky ?? on every PC I have
Could this be a nasty or some type of virus altering my performance ?? I even tried a pc with NO virus software on it
So to eliminate my ripping I sent a NTSC vob video file that I ripped that plays jerky here to a 3rd party to try and get his result, he told me on his vista pc it played perfectly smooth and non choppy.
Up until this point I was putting my money on my ripped files, causing me problems, but not anymore
It would seem dvd decrypter has don the rip ok
I have tried lots of different codec packs in the past all with no joy k-lite etc.
I have played arround with gspot to find out different info on the files to (frame rate, bit rate etc.)
So I now have serveral questions to ask...
1) What is causing me to have so many issues with playing back (NTSC 29frames) vob files of my hard drive
2) What seem strange is every pc here is having the same problem
3) Why does some else pc play the files correctly
4) Why does NTSC seem to be more problomatic than PAL
5) Every file that plays jerky always ends up being a NTSC
The gentleman who I sent the NTSC vob file to that played fine on his system encoded the file for me to mp4 both PAL and NTSC (NON / INTERLACED) and they all play jerky here to ?? but not at his end
So there is something very wrong here for me to be having these problems ?
Another strange thing
I have a madonna original Music DVD in NTSC format, once I rip it to the PC in VOB format it plays jerky off the hard drive, yet if I play it off the DVD is seems to play ok ??
Could anything be causing or altering a lack of data through put from my hardrive when playing vob video files ??
Or could it be tied up with the embeded audio inside the vob file could this be slowing down the playback as I say it seem much more noticable with NTSC files than PAL
(the demultiplexing audio / video ??)
Any help would be very much appreciated
Regards
+ Reply to Thread
Results 1 to 30 of 48
-
Last edited by Johnnysh; 30th Apr 2010 at 18:32.
-
Except that he says most (I think?) of his NTSC music videos play jerky and, at best, a small minority would be progressive 23.976fps with pulldown flags. That's a rarity among music videos. And he's said he's tried VLC. I also would suggest giving MPC HC a try. And I would also do a CTRL-Alt-Delete to check for something else hogging computer resources. I'd also suggest uploading 10-15 seconds of one that plays jerky so we can have a look.
-
thank you for your reply, its much appreciated
this might help for starters and I will edit this files and get you a small sample as you requested,
PC resorces seem fine, this what so strange
here is the gspot details from the jerky file that was ripped with dvd decrypter
all my NTSC that play jerky are not 23 frames but 29.970 ... does this matter ?
also I notice that audio is at 48000 should this not be 44100 ?? could this be an issue
thanks
-
It shows this one encoded as interlaced 29.97fps, which is true of most NTSC music videos.
48000Hz is required for DVD. I expect all your DVDs are like that. Where you see 44,100 is on CDs.also I notice that audio is at 48000 should this not be 44100 ?? could this be an issue
Has it been a very long time since you defragged the hard drive? I'm not very comfortable either, with all the codec packs you say you've installed. If worse comes to worst, you may have to reformat one of the computer hard drives to check if starting over with a clean hard drive solves the problem.Last edited by manono; 30th Apr 2010 at 21:28.
-
Thanks
so there should not be any problem... ??
Im just trying to cut a small version of the vob file for you with TMGenc 4 express (I have a trial version)
but it keeps comming up with some spurs engine error each time I run it which will not let me save the cut down version,
not sure why this spurs enginer error is occuring in windows 7
thanks -
Hi
just in the process or purchasing tmpg express 4
I have an array of machines here only last week I installed win 7
on my new intel I7 2.7ghz with 6 gigs of ddr3
If worst come to worst I will re install it again, but im sure this will not cure the problem ???
its almost as if it something nasty causing me these problems ??
I hope to have a sample real soon
thanks again -
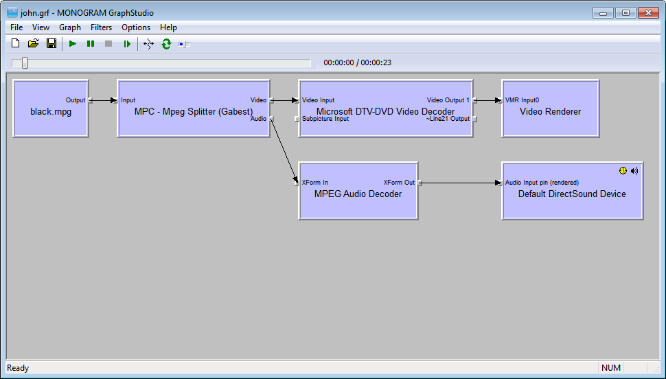
Try using GraphStudio to render you files. See if it is jerky there too. Then examine each filter to see what is being used. See if there are any options you can change.
-
Hi I have just tried to upload the file and its saying its a invalid file ??
its a cropped mpg 27.27meg ?? though this should up load ok
I will try to upload it to my webspace and link for you
ok here is the file below, everything plays jerky and I really notice it as the stars rotate round
http://www.megaupload.com/?d=L5OJPZ65
thanks for your helpLast edited by Johnnysh; 30th Apr 2010 at 23:27.
-
Thanks for telling me about graphstudio
what a great program !, still getting my head arround it but it looks real cool
and compliments gspot
this should give me lots more info
thanks -
Last edited by Johnnysh; 30th Apr 2010 at 23:14.
-
0.000 sec Selected : RDP DShow Redirection Filter
0.000 sec Selected : DirectVobSub (auto-loading version)
0.047 sec Created : DirectVobSub (auto-loading version)
CLSID {9852A670-F845-491B-9BE6-EBD841B8A613}
Object Name DirectVobSub (auto-loading version)
Merit 0x00800002
Version 0x00000002
File Name VSFilter.dll
File Path C:\Windows\system32\
Created 06/Jul/2009 11:21:08
Modified 06/Jul/2009 11:21:08
File Size 1003520
File Version 2.39.5.2
Product Version 2.39.5.2
0.047 sec Selected : MPC - Mpeg Splitter (Gabest)
0.047 sec Created : MPC - Mpeg Splitter (Gabest)
CLSID {DC257063-045F-4BE2-BD5B-E12279C464F0}
Object Name MPC - Mpeg Splitter (Gabest)
Merit 0x00601000
Version 0x00000002
File Name MpegSplitter1.ax
File Path C:\Program Files\Win7codecs\filters\
Created 12/Dec/2008 20:22:16
Modified 12/Dec/2008 20:22:16
File Size 388096
File Version 1.2.920.0
Product Version 1.2.920.0
0.156 sec Selected : RDP DShow Redirection Filter
0.156 sec Selected : ffdshow Video Decoder
0.172 sec Created : ffdshow Video Decoder
CLSID {04FE9017-F873-410E-871E-AB91661A4EF7}
Object Name ffdshow Video Decoder
Merit 0xff800001
Version 0x00000002
File Name ffdshow.ax
File Path C:\Program Files\Win7codecs\filters\
Created 21/Apr/2010 22:24:48
Modified 21/Apr/2010 22:24:48
File Size 3674624
File Version 1.1.3370.0
Product Version 1.1.3370.0
0.172 sec Selected : Video Renderer
0.250 sec Created : Video Mixing Renderer
CLSID {B87BEB7B-8D29-423F-AE4D-6582C10175AC}
Object Name Video Mixing Renderer
File Name quartz.dll
File Path C:\Windows\system32\
Created 24/Mar/2010 05:35:11
Modified 19/Dec/2009 10:02:48
File Size 1328640
File Version 6.6.7600.16490
Product Version 6.6.7600.16490
0.250 sec Selected : AVI Decompressor
0.250 sec Created : AVI Decompressor
CLSID {CF49D4E0-1115-11CE-B03A-0020AF0BA770}
Object Name AVI Decompressor
Merit 0x00600000
Version 0x00000002
File Name quartz.dll
File Path C:\Windows\system32\
Created 24/Mar/2010 05:35:11
Modified 19/Dec/2009 10:02:48
File Size 1328640
File Version 6.6.7600.16490
Product Version 6.6.7600.16490
0.250 sec Selected : Microsoft DTV-DVD Video Decoder
0.265 sec Created : Microsoft DTV-DVD Video Decoder
CLSID {212690FB-83E5-4526-8FD7-74478B7939CD}
Object Name Microsoft DTV-DVD Video Decoder
Merit 0x005fffff
Version 0x00000002
File Name msmpeg2vdec.dll
File Path C:\Windows\System32\
Created 10/Jun/2009 22:41:36
Modified 14/Jul/2009 02:15:46
File Size 2134016
File Version 6.1.7140.0
Product Version 6.1.7140.0
0.265 sec Selected : RDP DShow Redirection Filter
0.936 sec Selected : RDP DShow Redirection Filter
0.936 sec Selected : ffdshow Audio Decoder
0.952 sec Created : ffdshow Audio Decoder
CLSID {0F40E1E5-4F79-4988-B1A9-CC98794E6B55}
Object Name ffdshow Audio Decoder
Merit 0xff800001
Version 0x00000002
File Name ffdshow.ax
File Path C:\Program Files\Win7codecs\filters\
Created 21/Apr/2010 22:24:48
Modified 21/Apr/2010 22:24:48
File Size 3674624
File Version 1.1.3370.0
Product Version 1.1.3370.0
0.983 sec Selected : MPEG Audio Decoder
0.983 sec Created : MPEG Audio Codec
CLSID {4A2286E0-7BEF-11CE-9BD9-0000E202599C}
Object Name MPEG Audio Codec
Merit 0x03680001
Version 0x00000002
File Name quartz.dll
File Path C:\Windows\system32\
Created 24/Mar/2010 05:35:11
Modified 19/Dec/2009 10:02:48
File Size 1328640
File Version 6.6.7600.16490
Product Version 6.6.7600.16490
0.983 sec Selected : RDP DShow Redirection Filter
0.983 sec Selected : Default DirectSound Device
0.983 sec Created : DirectSound Audio Renderer
CLSID {79376820-07D0-11CF-A24D-0020AFD79767}
Object Name DirectSound Audio Renderer
File Name quartz.dll
File Path C:\Windows\system32\
Created 24/Mar/2010 05:35:11
Modified 19/Dec/2009 10:02:48
File Size 1328640
File Version 6.6.7600.16490
Product Version 6.6.7600.16490 -
Yes still jerky in graphstudio
I will keep playing
just wondered if anyone has been able to download the file and see how it plays at your end
I do appreciate your time in trying to resolve this issue
thanksLast edited by Johnnysh; 30th Apr 2010 at 23:16.
-
I downloaded the video. It has blended fields from a crappy frame rate conversion. The jerkiness I'm seeing is very fast jerks, flickers. Is that what you're seeing?
-
HI
It may be where I cropped it In tmpg express 4, I may have changed something, but i am sure I left the settings the same as the original format
but I would say that the jerkyness I am seeing is the same on my cropped version and is the same as in my original vob rip
Now my original rip was done with dvd decrypter, could it be that program ? or a setting in dvd decrypter ? or somthing not right with the computer when ripping ?
would antivirus (Nod 32) cause dropped frames when ripping
I really notice the jerks/choppy as the road blends in to the stars and and the stars in the sky rotates
its like a juddery rotate
I have this problem with every NTSC video file
I would also say If play the NTSC DVDs in my dvd drive they seem to play ok ?
thanksLast edited by Johnnysh; 1st May 2010 at 00:04.
-
Neither DVD Decrypter nor NOD 32 could be the cause of the problem. tmpg express could be a problem if it reencoded the video, but I don't think it did. You could try using Mpg2Cut2 to trim out a bit -- that definitely won't reencode anything. Did all these NTSC videos come from the same place? Maybe they are just doing poor conversion.
Just saw the last part about them playing OK in a DVD player. Not sure what to make of that. Maybe the jerkiness you are seeing is different than what I am seeing. I'll look into it some more tomorrow... -
another great little program, thanks
just used it to cut from the original rip
heres the new link
http://www.megaupload.com/?d=JKFV01UA
thanks again
also I may have misslead you saying the play ok on the DVD, though I will do another rip tomorrow from the original DVD to compare
thanks -
Hi again
ok, been continuing with my testing and have some more intresting facts below !
I just tried to play orginal modonna NTSC DVD and that plays jerky !
I have also just ripped the same track with dvd decrypter and that play jerky and I also notice some additional lines very close up (left to right) on the rip file (though not worried at the momment about this, could be tied up with interlacing) ??
Both the DVD of Madonna and the VOB file in NTSC format plays jerky in windows 7 on all my computers
So my next venture was to go and purchase an new video card from my local shop (they recommended a ATI EAH5670 1GB)
I purchased it, got it home and its faulty !!! dam.... no more testing with this card to the shop opens again next week !!
but while I was in the shop I mentioned about the problem I was having in windows 7 and playing ntsc video and the jerky play back !
one of the guys in the shop went off and grabbed a NTSC film and played it on the shop pc, an new computer running windows 7
and we all watched the results and to my amazement that was jerky too. ah ... so it not just me having this issue....?
now...
1) a totally different computer to all mine,
2) totally different DVD to all mine
3) exactly the same jerky results as I have been moaning about for 2 months !!!
The only common thing here is windows 7 (32bit)
are we saying that windows 7 can not play ntsc video smoothly with out jerks ?
or is it a defult setting in windows that we have all missed ?
Ok were in the UK and have set windows up for UK config (i.e. text, keyboard etc.) is there anything adrift because we have a uk
windows config / version of windows 7
Or am I expecting to much, though the boys in the computer shop aggreed it was jerky play back of there ntsc dvd, I don't think so because pal dvds play fine, so why not ntsc ??
this problem is beggining to drive me crazy, is this a major bug in windows 7 ???
is this a missing codec or some part of windows 7 that need updating,
The strangest part of all is.......
What I am really saying is.... if I was in America and purchased a DVD film and tried to watch it on my pc with Windows 7 ... I would be having the same problems and so would my local computer shop too ???
Which is the same as saying the whole of America can not watch any film made there (NTSC) on there computers in win 7 with out it playing jerky, this is not posible, right ??
So this has to be something strange with us in the UK, our versions of windows 7 and the default way windows 7 is setup and running
Could this be a strange video card setting, the fact we are using uk drivers though have this issue on both Nvidia and ATI ??
any help would be very much appreciated, this is now becomming a real challenge
thanks in advanceLast edited by Johnnysh; 1st May 2010 at 14:12.
-
Not to sure about messing/playing with VOBs but why don't you try ripping the DVD as an ISO using DVDecrypter and trying to play it. I'm not sure if VLC lets you play ISO files directly so you may have to either use a virtual drive and mount the image or use a program like SMPlayer. I've never had trouble running any of my DVD rips and this is how I usually play them on my computer.
-
OK, on a different computer a different person also agrees it plays jerky. Maybe the person that didn't think it was jerky wasn't at all sensitive to it (most of us R1 people aren't, because of a lifetime of 3:2 pulldown), or maybe he's using a different deinterlacer than you. You might try something. Pause the video during a section with steady movement. Then begin advancing a frame at a time. If you get a duplicate frame in every 5, that could account for the jerkiness - 6 slight jerks or stutters every second. If so, you may try changing the deinterlacer being used from one that interpolates to one that blends. Then when advancing a frame at a time, 2 of every 5 frames should look blended or ghosted or be a double-image. At full speed it'll definitely play more smoothly, if also more blurrily. Different players may call the 2 main types of deinterlacing by different names. I use MPC HC for pausing and advancing a frame at a time when studying individual frames.
You might also want to investigate ReClock. -
Here's a simple bob of the Black Eyed Peas video as Xvid AVI. Does this play just as jerky? The MPG and the AVI play about the same on my XP and Win7 computers. It's jerky because of the blended fields and poor frame rate conversion. Normal NTSC DVDs do not look that bad. What is the refresh rate of you monitor?
-
The Black eyed pea video is mpeg 29.97 video and doesn't playback jerky at all in Vista Home Prem 32 bit, Windows media player works fine. Somethings goofy with the playback, has anyone tried playing it in VLC ?
-
It is jerky. Watch the stars as they rotate around. The motion is not glassy smooth and it cannot be because of the problems with the file. Well, NTSC from film sources is never glassy smooth but this video is worse than normal. The jerks are of very short duration (a frame or two), a few per second. They might be described more like flickers. Compare it to this MPG file (soft pulldown):
Last edited by jagabo; 1st May 2010 at 23:09.
-
The Black.mpg plays back fine as well, in Windows Vista 32 bit, Windows Media Player, Media Info reports it's an Mpeg at 29.97 9200 kbs, no problem here.
-
i'm sorry it might be jerky or flicking frames for you, but they are all glass smooth on my systems, 1 system is a dual core laptop with Nvidia graphics, one a quad core desktop with ATI graphics, I've tried them all in Windows media player 11, and VLC, and they are all glass smooth for me upon playback. I don't have an answer as to why they are playing back the way they are for you, sorry.
-
Here are two NTSC interlaced MPG videos, one top field first, the other bottom field first. When viewed on a 60 Hz monitor or TV they should both have very smooth motion. In practice, one of them will not because most players and display drivers will only handle one field order correctly.
If you see comb artifacts the player is not deinterlacing. If the vertical lines have blurry edges, even when paused, the player is performing a blend deinterlace. If the vertical lines have blurry edges when moving, but sharp edges when paused, and appears to flicker a little bit, the player is performing a bob deinterlace but using the wrong field order.
<edit>
Fixed bff.mpg. The original was incorrectly flagged tff.
</edit>Last edited by jagabo; 2nd May 2010 at 11:29.
-
Both videos are interlaced top field first? Here is what Media info is reporting on the bff.mpeg...
General
Complete name : C:\Users\laptop\Desktop\tff\bff.mpg
Format : MPEG-PS
File size : 6.55 MiB
Duration : 37s 771ms
Overall bit rate : 1 455 Kbps
Writing library : |HCenc 0.23.0.0 - (c) 2004/2008|
Video
ID : 224 (0xE0)
Format : MPEG Video
Format version : Version 2
Format profile : Main@Main
Format settings, BVOP : Yes
Format settings, Matrix : Default
Format_Settings_GOP : M=2, N=12
Duration : 37s 771ms
Bit rate mode : Variable
Bit rate : 1 426 Kbps
Nominal bit rate : 8 000 Kbps
Width : 720 pixels
Height : 480 pixels
Display aspect ratio : 4:3
Frame rate : 29.970 fps
Standard : NTSC
Resolution : 8 bits
Colorimetry : 4:2:0
Scan type : Interlaced
Scan order : Top Field First
Bits/(Pixel*Frame) : 0.138
Stream size : 6.42 MiB (98%)
Writing library : |HCenc 0.23.0.0 - (c) 2004/2008| -
Similar Threads
-
Ripping a DVD with Subtitles where the language spoken is not real
By Rognus in forum DVD RippingReplies: 1Last Post: 26th Jan 2012, 01:26 -
MeGUI: Strange things in overall ripping process
By tom.tlr in forum Blu-ray RippingReplies: 0Last Post: 19th Sep 2010, 12:47 -
Question about virus so terrible that Ghost restore did not kill the virus
By jimdagys in forum ComputerReplies: 24Last Post: 27th Apr 2010, 11:58 -
Ripping some DVD's produce strange problem for first minute
By DKruse1969 in forum Video Streaming DownloadingReplies: 3Last Post: 11th Apr 2009, 12:17 -
VIRUS,VIRUS, Getting blocked accessing antivirus sites
By G)-(OST in forum ComputerReplies: 11Last Post: 10th Apr 2009, 03:40


Quote
