Hi everyone,
First of all I'd like to introduce myself, I’m a student from the “Universidad Católica del Uruguay” (Catholic University from Uruguay) and I’m working in my degree thesis to be Telecommunication Engineer. My thesis consist in capturing analog video from a Digital TV decoder, and detect some errors that occurs random, working with OpenCV for video processing and analysis, and the developing will be over C++.
As a milestone of my thesis I have to select a video capture card in order to capture the analog video and then process it. I need to select a video capture card that complies with the following features:
· Video compression (MPEG-2 and MPEG-4) by hardware
· Automatic norm detection and selection: NTSC / PAL
· Analog Composite Video Input
· NOT USB connection
· OpenCV compatibility
Can anyone help me finding the best video capture card according to the above requirements? I’ve seeing K-World and ViewCast brands but no success appeared L
Thanks for your time and we keep waiting for a soon answer!
Kindest regards,
Gonzalo
+ Reply to Thread
Results 1 to 23 of 23
-
-
Saa7163 and Saa7164 chip can do the first four items but not all cards based on these chipsets do hardware mpeg4 compression. About the last feature I don`t know.
The only manufacturer that have implemented hardware mpeg4 compression in a consumer card is Compro in E850F and E900F. -
Thanks danno78.
So both, E850F and E900F, supports Video compression (MPEG-2 and MPEG-4) by hardware, Automatic norm detection and selection: NTSC / PAL and Analog Composite Video Input, right?
When I mean automatic norm detection and selection, means that the card must detect which norm is the signal that is recevieing, and then autoselect the norm, it will NOT be selected manually, right?
Both cards got the SAA chips? Which card got which chip, do you remember?
Thanks again for helping me! -
Earlier Philips Saa7162 chipset claim "Automatic detection of any supported color standard". So the newer 7163/7164 is likely to do the same.When I mean automatic norm detection and selection, means that the card must detect which norm is the signal that is recevieing, and then autoselect the norm, it will NOT be selected manually, right?
Saa7163 is single channel (E850F) and Saa7164 is dual stream (E900F dual tuner).Both cards got the SAA chips? Which card got which chip, do you remember? -
Ok, I understand, but I think there is a difference between automatic detection and selection, or am I wrong? Or when they say "automatic detection..." it means that the video capture card will be seted to work on the format received (i.e.: PAL / NTSC).
-
I think I understand what you are asking. You want a tuner to auto select NTSC, PAL-M and PAL-N since all are present in Uruguay. Am I right?
I have yet to see a card that doesn't lock to a single preference standard. Maybe they exist. Hardware capability does not mean driver support.Recommends: Kiva.org - Loans that change lives.
http://www.kiva.org/about -
Hi edDV!
Let me explain. I need to design a system that has to detect some errors. How is it supposed to work? Ok, let me explain you.
The input to the system, a.k.a. video capture card, will be composite analog video from a TV Cable Decoder. That signal will be different "channels (HBO, ESPN, etc.)" in differents norms (PAL or NTSC), it means, when the TV Cable Decoder is syntonized to HBO, the video capture card will capture the signal corresponding to HBO in the corresponding norm (I don't know if it is PAL or NTSC). So, I need the video capture card to autoset the norm once it is detected, if the channel is PAL, set the configuration to the card to PAL before compressing, and if it is NTSC, set it to NTSC before comressing, can you follow me now?
Once again, thanks fo the help! -
Yes that is what I thought you were asking.
I'm not aware of a consumer card that will do this. There may be pro cards. I don't know.Recommends: Kiva.org - Loans that change lives.
http://www.kiva.org/about -
And do you know any pro card that could work as I mentioned?
-
No. I would have to research that.
Recommends: Kiva.org - Loans that change lives.
http://www.kiva.org/about -
Ok, can you help me to find one? Or how should I proceed?
-
I'd start calling PC tuner manufacturers and see if they can point you to a source.
The equipment used for satellite downlink may auto-sense TV standard.Recommends: Kiva.org - Loans that change lives.
http://www.kiva.org/about -
Search on nxp.com for saa7162. Is a lighter version of 7164 without hadware compression engine, noise reduction, 3D comb filter.
The problem for you may come when you want to record different standard inside of the same file/container. You can`t have NTSC and PAL inside of the same file. What you need is a application that start a new file when NTSC turn in to PAL or vice versa.Last edited by danno78; 21st Apr 2010 at 10:29.
-
I think I'm not going to generate only one container. If I use the saa7162 I'm loosing the hardware compression feature, which is very important for me. The application that I'm going to develop will do what you suggest, start a new file when NTSC turn in to PAL or vice versa. The problem is that I don't want to select thtough the app the norm detected by the card, I'd like the card to do that.
By the way, the Compro E850F using the Saa7163, can compress by hardware, right? -
I don't think what you want to do will work. Like edDV, i too have never seen a capture card do this. Not an analog one at least. Digital (OTA) are a different beast all together, so we'll exclude those.
Analog capture cards can detect various things but i'm pretty sure detecting PAL vs NTSC is not totally possible, but if it is then it is a driver-and-capture app event that work uniquely in hand. Otherwise, a card is basically a dummy. You have to tell it what YOU want, not what IT wants. You want 720x576, great. Tell it. Since resolution and frame rate are adjustable I don't think it will know pefectly that thats what you want. At least all my capture cards to date have never provided this function. And believe me, i have many in the last 15 years, from analog avi to hardware mpeg to dv.
You have to know first hand what your current and connected card is capable of, what features it supports, ie color space and format and resolution(s) and also the connectors, ie, composite vs s-video, and also including the audio and its functions/features.
After that, then you have to set the card up to either the PAL or NTSC format.
PAL and NTSC are formats added to the devices but it is up to the end user to tell the card which format it will need: a developer could create a function, -two buttons- that perform the function of pre configuration for PAL or NTSC, respectively. i.e. [PAL] or [NTSC]
Then, using the registery (as most every app or utility uses) you, the developer, save that information for later retreaval for convenience. ie 720x576, 25 fps, 48k audio, video codec, and so on. The capture app will be responsible for all this. Course, this is dependable upon the developer incorporating these functions.
Once saved to the registry you can capture as often as you need. But when the format changes, you make the change when you press [PAL] or [NTSC] botton, re initilize the capture driver and begin capturing again. You always have to close down and re initialize various parts of these functions, the pins, interfaces, and so on. You can't do this while the capturing or pins/interface on in motion. But you'll soon learn all this and more once you begin the debugging stages of the capture process.
When you write out to an AVI file, you do so on a Codec and Format bases because you can't mix resolution and frame rates in one container or at least is not adviseable if you are planning on doing further work on the captured source ie frame rate restoration, and so on. But if you use a hardware based card, then your flexibility lessens even further because now you are restricted to the formats specifications, and depending those specs it may impead your develping goals. At best, you will be making such changes on a file by file bases, hence the [PAL] or [NTSC] buttons, save to registry, re initilize card, begin capturing, and so on. But I leave that up to you to discover on your own.
But, it still might be possible, once you learn what your card needs and how it responds to certain things internally and programically, then it might be possible to "rig" something to up to change certain events once it "detect" a certain change in what it receives. For example, you could test the incoming source and and analize a portion of it, maybe color or pixels, a change in frequency, -who knows- and then react to it. Once you figure out what A vs B is, you would then do your PAL or NTSC adjustment, closeing down the pins/interfaces, re opening and initilizing, so on. But bare in mind that this will more than likely require some time, aka, caching or buffering or sometimes refered to as "delayed recording" but unfortunately, I can't test this because I don't have any PAL equipment, but hopefully you will have both at your fingertips when you begin developing the utiltiy.
I too am doing work on a capture utility, completely different from yours. I have many ideas and am slowly working (debugging) them out in my spare time for this hobby. My next feature to do is add "text" to comment the portion i'm capturing. I also want to "insert" a marker, like a blue frame, something that is easily detectable so that I can go directly to that portion in an instant. And many more ideas.
Well, good luck in your project.
-vhelp 5363 -
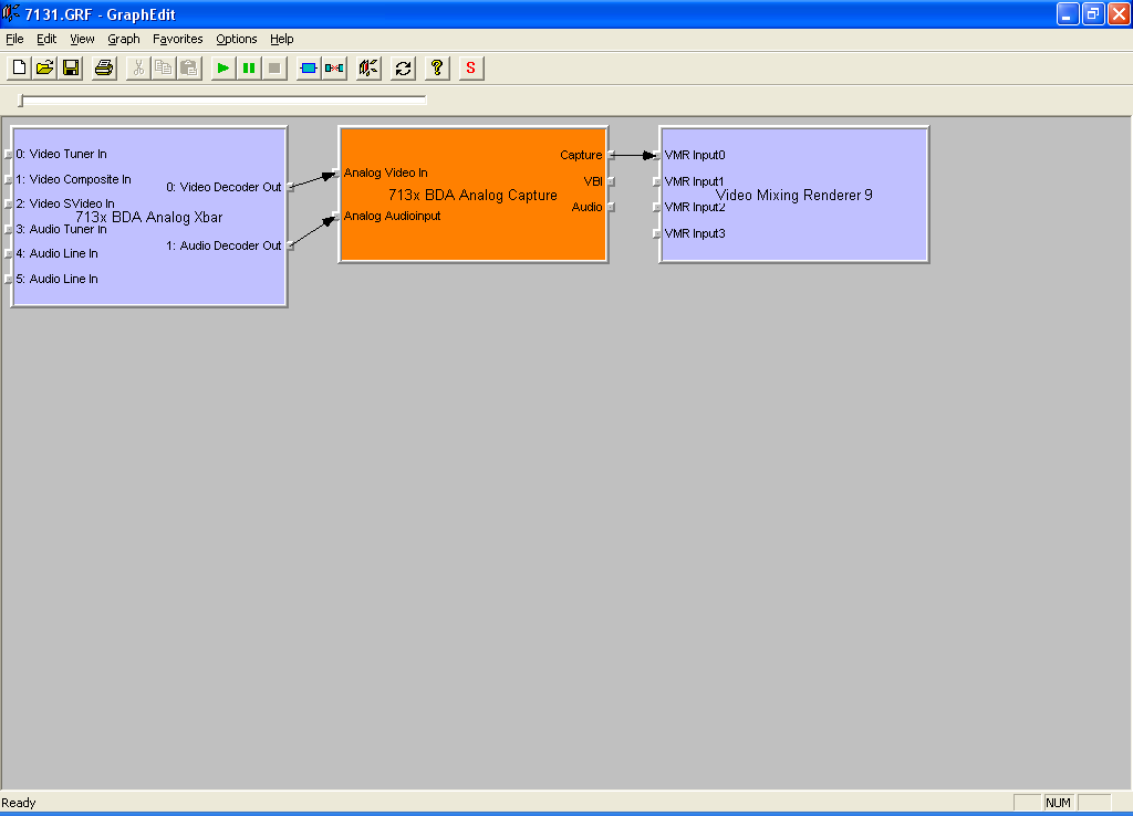
I did a test to prove that Philips chipsets recognize and select the correct standard.
I used: a capture card built around ancient SAA7131, one S-video cable and two video cameras as sources, one PAL and one NTSC.
As application I built a preview filter with GraphEdit. I also tested with VirtualDub and the results are the same.
I switched the cable between the two camcorders and the image appear right on screen, the board recognized every time the signal without any interference from me.
The only chip available on a consumer card that is able to compress hardware MPEG4 it is SAA7163/7164, first one is single channel and the second is dual channel (can receive and compress two different inputs on the same time). Keep in mind that not all cards based on these chips can do that. Some manufacturers that have cards based SAA7163/7164 have inactivated in the driver MPEG4 option (Hauppage 2250). As far as I know, Asus is the third manufacturer that uses Saa7163/7164, but I don`t know if left valid MPEG4 option.
Gonzalo, you have a lot of Philips chips that can handle automatic detection between NTSC and PAL but only one with hardware compression engine.
SAA hardware engine options in Compro tuners
GraphEdit preview filter
-
Guys, I'm really thankful about the help that you are bringing to me!
A think I'm going to decline the option of norm auto-selection.
danno78, which is the card that you've used to do the test? I'm reviewing the COMPRO E850F with Saa7163 chip. At Compro's website they indicate that it can compress MPEG1/2/4 by hardware using that chip. I think this is the card that I need.
The problem now is the API and SDK to be used on my developing project, because I've to access to the card in different situations, for example select the compression way, start/stop MPEG1/2 or 4 compressing, select the norm, etc. It clearly can be done manually by the user interface, but it is not useful for me on this project, I need to access by an API. Do you know which API and SDK can be used for this card? Do you know if E850F is compatible with DirectShow?Last edited by gonzalo.ferrando; 22nd Apr 2010 at 18:50.
-
The card used: Kworld PVR-TV 7131 SE. Capture card based on Saa7131x (x=1 to 5) are cheap and widespread.
http://global.kworld-global.com/main/prod_in.aspx?mnuid=1248&modid=6&pcid=38&ifid=16&prodid=15
The vast majority of Philips/NXP chipsets support automatic selection of color standard. Depeds on you if you will use or not.
You should ask at nxp.com for white paper and reference drivers, they build the SAA chips. If you get the reference drivers from NXP will be able to use other cards built around the SAA7163/7164 with the mpeg4 option inactivated in official drivers (Hauppage 2250). These chips support lots of options regarding hardware encoding (H263, VC1, WMV, XviD, DivX) the problem is that official drivers have limited the options to mpeg2 format. Anyway, the Compro is a safe way.
Write to NXP and tell what you want to do. They can really help you.Last edited by danno78; 23rd Apr 2010 at 09:13.
-
Thanks for the answer.
I'll contact nxp.com to get the white paper and reference drivers for the SAA7163/7164 chips.
And what about my last question? "The problem that I haves is to determine the API or SDK to be used on my developing project, because I've to access to the card in my code in different situations, for example select the compression way, start/stop MPEG1/2 or 4 compressing, select the norm, etc. It clearly can be done manually by the user interface, but it is not useful for me on this project, I need to access by an API or SDK. Which API or SDK can be used for this card? Is it possible to use it with Microsoft DirectShow?"
Thank you very much for your help!Last edited by gonzalo.ferrando; 26th Apr 2010 at 19:41.
-
Sorry, it must be Microsoft DirectShow not Microsoft DirectX.
-
Another option you may want to consider would be to get 2 PCs, each with a cap card in it. One is set to PAL, the other to NTSC. Feed your cable output to BOTH. You're always bound to get one of them right.
Scott -
I don`t know. I am not familiar with software development. You may ask in Programming section."The problem that I haves is to determine the API or SDK to be used on my developing project, because I've to access to the card in my code in different situations, for example select the compression way, start/stop MPEG1/2 or 4 compressing, select the norm, etc. It clearly can be done manually by the user interface, but it is not useful for me on this project, I need to access by an API or SDK. Which API or SDK can be used for this card? Is it possible to use it with Microsoft DirectShow?"
-
Thank you all for the help, I'm moving to the Programming section to follow this issue: https://forum.videohelp.com/threads/320111-SDK-API-compatibility-for-COMPRO-E850F?p=1982094
Regards!
Similar Threads
-
Problem:Using Video Capture Card for capture or spy another PC.
By gmchn83 in forum Video Streaming DownloadingReplies: 1Last Post: 15th May 2009, 15:56 -
Capture card or Video card w/ capture tool
By joelson in forum Newbie / General discussionsReplies: 1Last Post: 11th May 2009, 11:45 -
Looking for new driver for video card- MEDION (7134) WDM Video Capture card
By 2prfm.com in forum Capturing and VCRReplies: 3Last Post: 15th Sep 2008, 03:48 -
Video capture card help! How do you capture from video card (desktop)?
By AtiMike in forum Newbie / General discussionsReplies: 3Last Post: 24th Jun 2008, 17:50 -
Using Capture/Recoding PCI card - GV-650 Video Capture Card
By Confused Chimp in forum Capturing and VCRReplies: 1Last Post: 6th May 2007, 18:15


Quote
